
MSI Project TypeCreating a new Advanced Installer project for developers

Convert Project TypeCreating a new Advanced Installer project for IT Pros

Product Details pageAdvanced Installer Product Details Page

MSIX BuildAdvanced Installer Builds Page

Digital SignatureAdvanced Installer Digital Signature Page

Manifest Editor PageEdit the MSIX package manifest

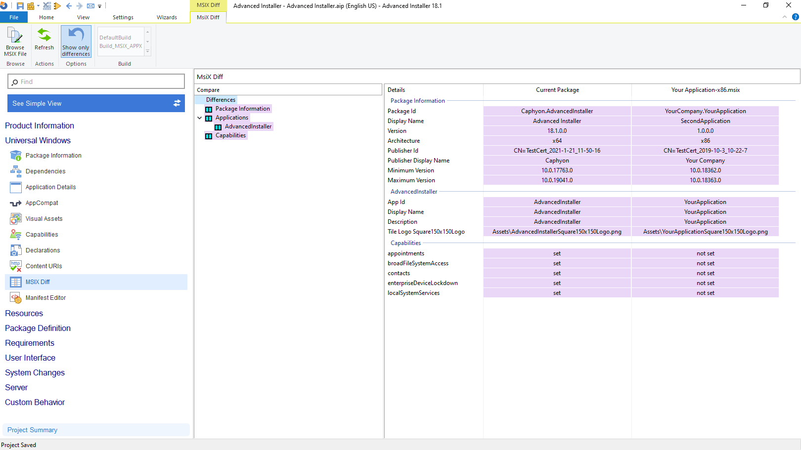
MSIX Diff PageComparison between the manifests of your package and another MSIX package

Application Declarations PageConfiguring an App Service declaration

Capabilities PageProvide access to user resources programmatically

RepackagerCapturing and repackaging existing applications into MSI, MSIX or App-V

Edit VM ProfilesEditing the profiles used for the installation in the Virtual Machine

App Compatibility PageTrace the MSIX package, create and apply fixups

Custom Actions PageAdding custom actions to the installation process

Install ParametersSetting up properties that are used during the installation process

PrerequisitesSpecifying installation prerequisites

Advanced UpdaterConfiguring the Updater

Upgrades PageSpecify what products will be upgraded upon installation

Themes PageCustomize and set the properties of the installation User Interface

Surface ThemeAn installer using the Surface UI theme

Dialog EditorEditing Windows Installer dialogs

Modern ThemeAn installer using the Modern UI theme

Azure ThemeAn installer using the Azure UI theme

Graphite ThemeAn installer using the Graphite UI theme

Chinese MSIRunning an MSI localized in Chinese

Direct EditorEditing MSI database tables directly

Predefined DialogsAdding predefined installer dialogs

Java ProductsDefining a Java product

JVM ParametersSpecifying Java Virtual Machine parameters

Windows FeaturesConfiguring Windows Server on install

Downloading PrerequisitesSetup bootstrapper downloading and installing a
prerequisite

Windows Server RolesSelecting Windows Server Roles to install

Updates FoundDetecting updates

Updates ProjectCreating an Updates Configuration File

Environment VariablesSpecifying a directory to be appended to the PATH
environment variable

Files and FoldersWorking with files, folders, and shortcuts

File AssociationsAssociating a file extension with your
application

Installing ServicesInstalling a Win32 service

MSI OrganizationOrganizing MSI packages in Features and
Components

Configuring IISDeploying web sites and web applications on
IIS

Microsoft Web DeployDeploying Windows Azure Web Sites

SQL DatabasesConfiguring database servers and deploying SQL scripts
during install

ODBCInstalling ODBC drivers, data sources, and
translators

Serial Code ValidationValidating serial codes upon install

Patch ProjectConfiguring a patch project

Visual Studio Project ImportImporting a Visual Studio project

Eclipse Workspace ImportImporting an Eclipse workspace

Games Explorer RatingConfiguring game ratings and content
descriptors

Windows Firewall ExceptionsDefining firewall rules for applications and
ports

App-V InstallerCreating an installer using App-V

SCCM DeploymentDeploying applications to an SCCM server

XML Element SettingsConfiguring XML file elements

ASP.NET InstallerDeploying ASP.NET web applications

CD/DVD AutoRunCreating AutoRun for CD or DVD deployment

EXE BootstrapperConfiguring an EXE build

Bootstrapper UIConfiguring EXE build UI

Windows Store PackagesCreating AppX packages

ISO 19770-2 Software IdentificationSoftware Identification Tagging